Trusted by industry-leading brands
Awards
A top-ranking platform
Benefits
Transform group controlling into your strategic advantage
Say goodbye to fragmented data and hello to intelligent insights. Unify your financial data into a single source of truth, giving you instant access to actionable information and powerful planning tools that drive better business decisions.
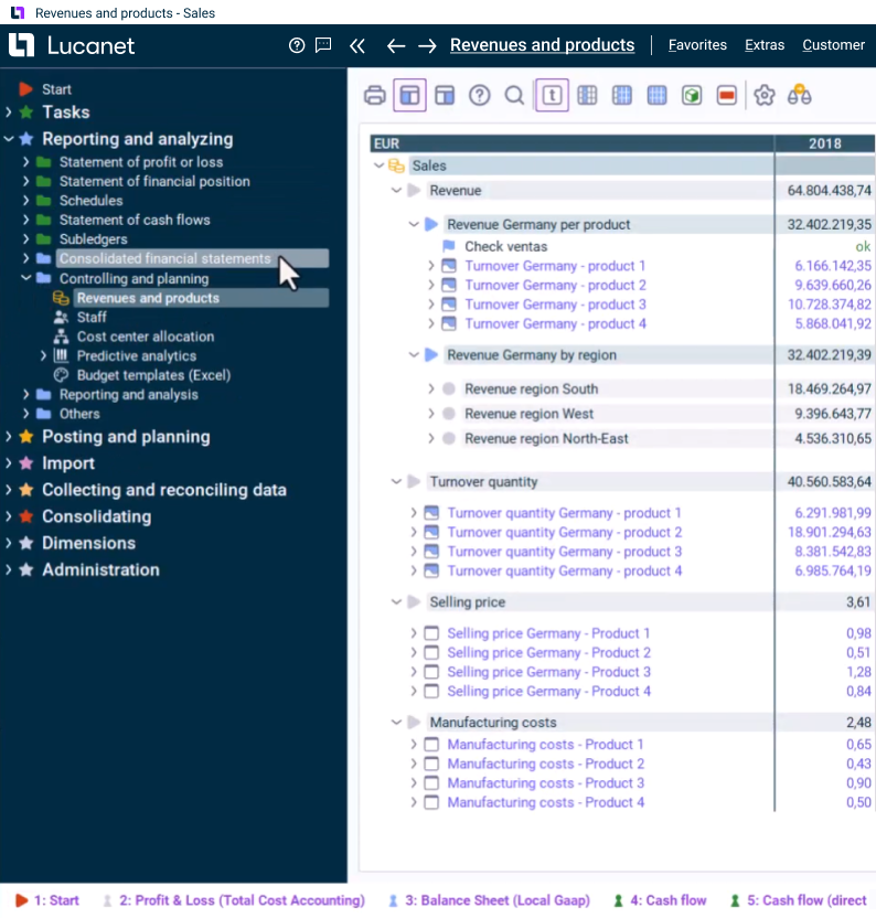
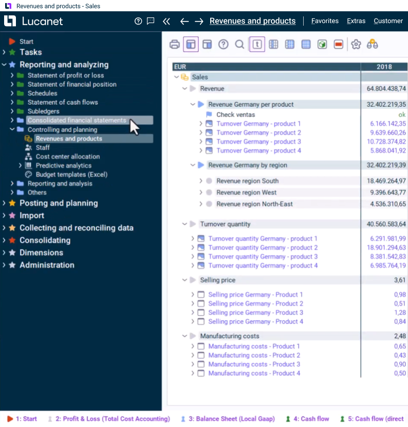
Central database
Integrate heterogeneous data and structures for individual group companies into uniform visual presentations. This facilitates not only data analysis, but benchmarking within your portfolio of group companies, as well.
Planning and actual figures, combined
Blend actual and forecast data with a click. Smart visualizations and alerts help you spot trends and make faster decisions.
Transparency
Drill down to transaction-level details across your entire group, ensuring complete confidence in your data.
Monthly reporting
Generate compelling reports on demand – everything from ad-hoc analysis to regular investor updates.
Data integration
Get up and running quickly (aka, no complex integration) thanks to native Excel support and pre-built connectors for major ERP systems.
Flexibility
Enable new group companies to input data directly, ensuring standardized, rapid information flow across your organization.
Key Features
Automation that delivers powerful results
-
KPI analysis
-
Statistical workspace
certifications
Technical and security information
By using recognized industry standards, Lucanet ensures the protection of company, customer and partner information.