Les entreprises leaders du secteur nous font confiance
RECOMPENSES
Une plateforme de premier rang
Avantages
Transformez le contrôle de gestion de votre groupe en un avantage stratégique
Mettez en place un flux de données fluide entre les différents systèmes et plateformes des départements de votre entreprise pour une meilleure visibilité, plus de contrôle et une planification opérationnelle améliorée.
Base de données centralisée
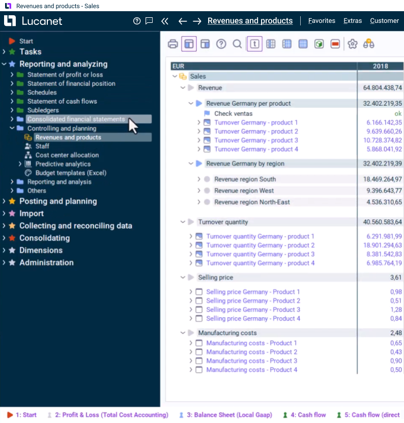
Intégrez les données et structures hétérogènes des entités individuelles du groupe dans des présentations visuelles uniformes. Ceci facilite non seulement l’analyse des données, mais aussi l’analyse comparative au sein de votre portefeuille d'entités du groupe.
Chiffres réels et prévisionnels combinés
Fusionnez les données réelles et les prévisions d'un simple clic. Des visualisations et des alertes intelligentes vous aident à repérer les tendances et à prendre des décisions plus rapidement.
Transparence
Zoomez sur les détails au niveau des transactions dans l’ensemble de votre groupe, garantissant ainsi une confiance totale dans vos données.
Reporting mensuel
Générez des rapports convaincants à la demande, allant des analyses ad hoc aux mises à jour régulières des investisseurs.
Intégration des données
Soyez rapidement opérationnel (sans intégration complexe) grâce à la prise en charge native d'Excel et aux connecteurs préconçus pour les principaux systèmes ERP.
Flexibilité
Permettez aux nouvelles sociétés du groupe de saisir des données directement, garantissant ainsi un flux d'informations standardisé et rapide au sein de votre organisation.
PRINCIPALES CARACTERISTIQUES
Une automatisation qui fournit des résultats puissants
-
Analyse ICP
-
Espace de travail statistique
Certifications
Informations techniques et de sécurité
En utilisant des normes industrielles reconnues, Lucanet assure la protection des informations de l'entreprise, de ses clients et de ses partenaires.