Confiado por marcas líderes en el sector
Premios
Una plataforma líder en las clasificaciones
Ventajas
Transforme el control de grupo en su ventaja estratégica
Despídase de los datos fragmentados y dé la bienvenida a la información inteligente. Unifique sus datos financieros en un punto de veracidad único, proporcionándole acceso instantáneo a información procesable y a potentes herramientas de planificación que fomenten mejores decisiones empresariales.
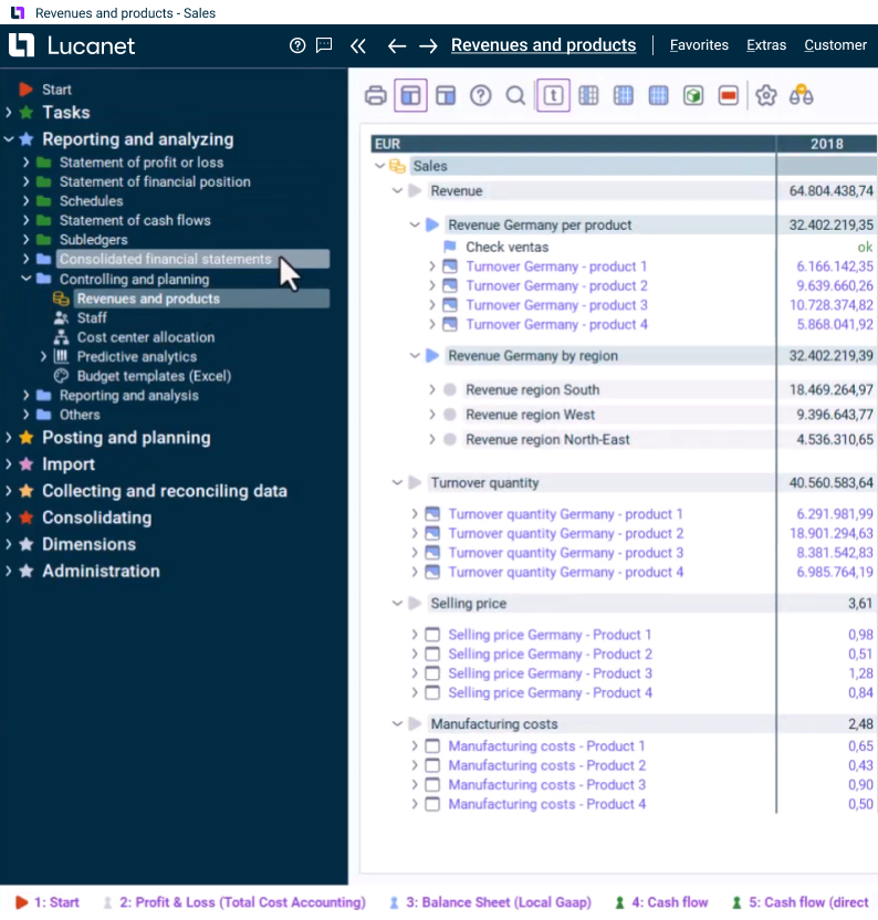
Base de datos central
Integre datos y estructuras heterogéneas de cada empresa del grupo en presentaciones visuales uniformes. Esto no solo facilita el análisis de datos, sino también la evaluación comparativa en la cartera de empresas del grupo.
Una combinación de las cifras de la planificación y las reales
Combine los datos reales y de previsión con un clic. Las visualizaciones y alertas inteligentes le ayudan a detectar tendencias y tomar decisiones más rápidas.
Transparencia
Desglose los detalles hasta el nivel de transacción en todo el grupo y garantice una confianza total en sus datos.
Informes mensuales
Genere informes atractivos bajo demanda: desde análisis ad hoc hasta actualizaciones periódicas para los inversores.
Integración de datos
Comience a usarlo de inmediato (es decir, sin integraciones complejas) gracias a la compatibilidad nativa con Excel y a los conectores prediseñados para los principales sistemas ERP.
Flexibilidad
Permita que las nuevas empresas del grupo introduzcan datos directamente para garantizar un flujo de información estandarizado y rápido en toda la organización.
Características clave
Una automatización que proporciona resultados contundentes
-
Análisis de KPI
-
Estadísticas del lugar de trabajo
Certificaciones
Información técnica y de seguridad
Mediante el uso de estándares establecidos en el sector, Lucanet garantiza la protección de la información de la empresa, los clientes y los socios.