Vertrouwd door toonaangevende merken
Awards
A top-ranking platform
Voordelen
Verander deelnemingscontrolling in jouw strategische voordeel
Zeg maar 'dag' tegen gefragmenteerde gegevens en 'hallo' tegen intelligente inzichten. Verenig je financiële gegevens in één 'source of truth', zodat je direct toegang hebt tot bruikbare informatie en krachtige planningstools die betere zakelijke beslissingen mogelijk maken.
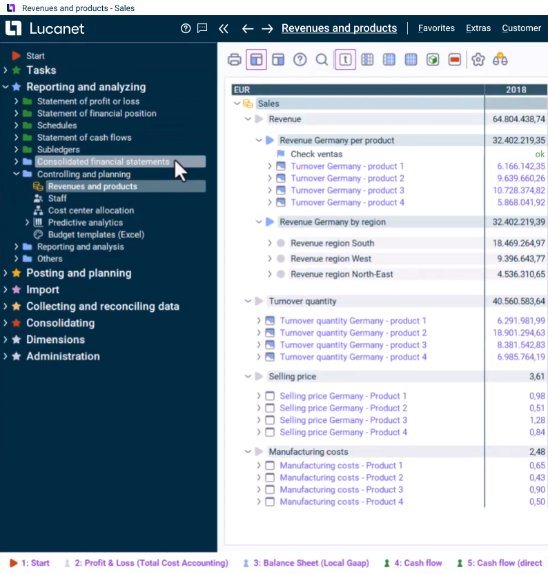
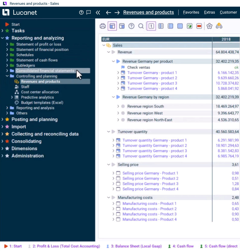
Centrale database
Integreer heterogene gegevens en structuren voor individuele groepsmaatschappijen in uniforme visuele presentaties. Dit vergemakkelijkt niet alleen de gegevensanalyse, maar ook benchmarking binnen de bedrijven in je groep.
Gecombineerde begroting and actuele cijfers
Combineer actuele en voorspelde gegevens met één klik. Slimme visualisaties en waarschuwingen helpen je om trends te herkennen en sneller beslissingen te nemen.
Transparantie
Inzoomen op de transactieniveau van je hele groep, zodat je volledig vertrouwen kunt hebben in je gegevens.
Maandelijkse rapportage
Genereer overtuigende on-demand rapporten - van ad hoc-analyses tot regelmatige updates voor investeerders.
Gegevensintegratie
Snel aan de slag (oftewel, geen complexe integratie) dankzij native Excel-ondersteuning en vooraf gebouwde connectoren voor de belangrijkste ERP-systemen.
Flexibiliteit
Bied nieuwe groepsmaatschappijen de mogelijkheid om gegevens direct in te voeren, zodat er een gestandaardiseerde, snelle informatiestroom binnen jouw organisatie ontstaat.
Belangrijkste kenmerken
Automatisering die overtuigende resultaten oplevert
-
KPI-analyse
-
Statistische werkruimte
certificeringen
Technische en beveiligingsinformatie
Door gebruik te maken van erkende sectornormen zorgt Lucanet voor de bescherming van bedrijfs-, klant- en partnergegevens.