Führende Marken aller Branchen vertrauen uns
Auszeichnungen
Eine erstklassige
Plattform
Vorteile
Wandeln Sie Beteiligungscontrolling in Ihren strategischen Vorteil um
Verabschieden Sie sich von fragmentierten Daten und begrüßen Sie intelligente Einblicke. Vereinheitlichen Sie Ihre Finanzdaten in einer Single-Source-of-Truth, die Ihnen sofortigen Zugriff auf verwertbare Informationen und leistungsstarke Planungstools bietet, die bessere Geschäftsentscheidungen voranbringen.
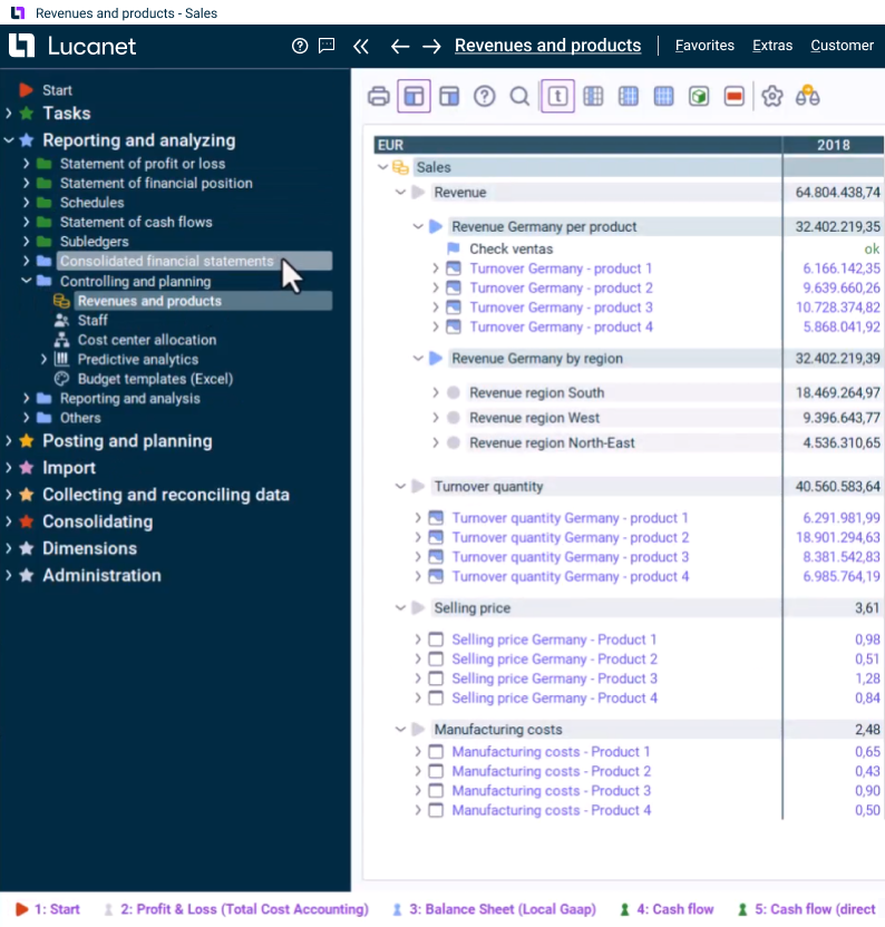
Zentrale Datenbank
Integrieren Sie heterogene Daten und Strukturen einzelner Konzerngesellschaften in einheitliche visuelle Darstellungen. Dies vereinfacht nicht nur die Datenanalyse, sondern auch das Benchmarking innerhalb Ihres Portfolios von Konzerngesellschaften.
Plan- und Ist-Zahlen, kombiniert
Kombinieren Sie Ist- und Prognosedaten mit einem Klick. Intelligente Visualisierungen und Warnmeldungen helfen Ihnen, Trends zu erkennen und schnellere Entscheidungen zu treffen.
Transparenz
Führen Sie einen Drill-down bis auf Transaktionsebene in Ihrem gesamten Konzern durch, um das volle Vertrauen in Ihre Daten sicherzustellen.
Monatliche Berichterstattung
Generieren Sie auf Anfrage aussagekräftiges Reportings – von Ad-hoc-Analysen bis hin zu regelmäßigen Investoren-Updates.
Datenintegration
Schnelle Inbetriebnahme (d. h. keine komplexe Integration) dank nativer Excel-Unterstützung und vorgefertigter Konnektoren für die wichtigsten ERP-Systeme.
Flexibilität
Ermöglichen Sie neuen Konzerngesellschaften, Daten direkt einzugeben, um einen standardisierten, schnellen Informationsfluss in Ihrem Unternehmen sicherzustellen.
Hauptmerkmale
Automatisierung, die beeindruckende Ergebnisse liefert
-
KPI-Analyse
-
Statistischer Arbeitsbereich
Zertifizierungen
Technische und sicherheitsrelevante Informationen
Durch die Verwendung anerkannter Industriestandards gewährleistet Lucanet den Schutz von Unternehmens-, Kunden- und Partnerinformationen.