Finanzkonsolidierung

Setzen Sie manueller Konsolidierung ein Ende. Unsere intelligente Lösung automatisiert den Prozess und bietet Ihnen einen klaren, geführten Weg zu audit-fähigen Finanzdaten in kürzerer Zeit.

Finanzkonsolidierung

Hauptmerkmale

Alles, was Sie benötigen, um selbst die komplexesten Vorgänge mühelos zu bewältigen

Machen Sie komplexe Berichterstattung über mehrere Standards zu einem unkomplizierten Prozess.

Führen Sie automatisch einen Abgleich zwischen lokalen GAAP, IFRS und US GAAP mit einem klaren Audit-Trail und Anpassungsverfolgung durch.

Erstellen und ändern Sie Finanzhierarchien mit einem Klick.

Ermöglichen Sie Ihrem Team, komplexe Strukturen mühelos zu managen. Erstellen Sie mehrsprachige Elemente, passen Sie Hierarchien an und aktualisieren Sie Organisationsstrukturen in Echtzeit.

 

Automatisieren Sie jeden Schritt – von rechtlichen und Management-bezogenen Aspekten bis hin zu Ist- und Planungsdaten

Führen Sie komplexe Konsolidierungen in Sekundenschnelle aus. Eliminieren Sie automatisch konzerninterne Transaktionen, stimmen Sie diese auf allen Ebenen ab und generieren Sie Compliance-konforme Ergebnisse für jedes Szenario.

 

Konvertieren Sie Daten in mehreren Währungen sofort mit Live-EZB-Kursen und vollständiger Nachverfolgung

Reibungslose Abwicklung globaler Transaktionen mit automatischer Währungsumrechnung. Greifen Sie auf Live-Kurse der EZB zu, geben Sie historische Kurse ein und verfolgen Sie die Auswirkungen von Währungen auf Ihr gesamtes Finanzmodell.

 

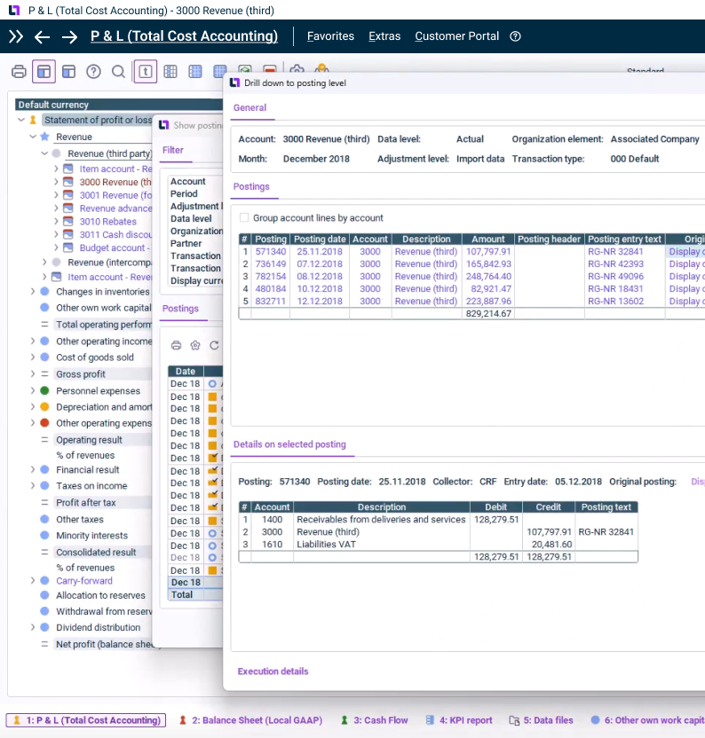
Wechseln Sie mühelos von Daten auf Gruppenebene zu einzelnen Transaktionen

Greifen Sie sofort auf jede Ebene Ihrer Finanzdaten zu, von Managementübersichten bis hin zu einzelnen Transaktionen – einschließlich gescannter Dokumente aus Ihrem Managementsystem.

 

Die CFO Solution Platform ist Ihre Lösung für Exzellenz im Finanzbereich

Stärken Sie Ihre Finanzteams mit maßgeschneiderten Lösungen der nächsten Generation, die Daten, Menschen und Strategien vereinen, die Effizienz steigern und strategische Entscheidungen vorantreiben – und das alles in einer sicheren, skalierbaren und erstklassigen Cloud-Umgebung.

Kundenstories

Über 6.000 zufriedene Kunden weltweit

Verwandte Ressourcen

Laden Sie unsere Leitfäden herunter. Verbessern Sie Ihre Leistung.

Zuverlässige Zahlen für bessere Geschäftsentscheidungen 

eBook

Zuverlässige Zahlen für bessere Geschäftsentscheidungen 

Eine umfassende Datenbasis ist entscheidend für die Unternehmensführung. Aber wie kommt man an valide Daten? Die Antwort: Eine umfassende Finanzsoftware. Wie das geht, erfahren Sie in unserem E-Book.

Zeit für optimierte Konsolidierung und Finanzplanung

eBook

Zeit für optimierte Konsolidierung und Finanzplanung

Manuelle Prozesse, fragmentierte Daten und sich ständig ändernde Compliance-Anforderungen bremsen Finanzteams aus. Dieses E-Book zeigt Ihnen, wie Sie diese Hindernisse mit einer einheitlichen, KI-gestützten Plattform überwinden können, um so Ihre Finanzprozesse zu transformieren und in Zukunft wirkungsvollere Entscheidungen zu treffen.

Wie Sie Ihre Intercompany-Abstimmung verbessern

eBook

Wie Sie Ihre Intercompany-Abstimmung verbessern

Damit der Konzernabschluss gelingt, braucht es gut aufbereitete, valide Daten. Doch Excel, unzureichende Finanzbuchhaltungssysteme und eine schlechte Intercompany-Abstimmung erschweren den Prozess der Datensammlung. Erfahren Sie alles über Alternativen.

Kontaktieren Sie uns