Lucanet XBRL

Effizientes, genaues und Compliance-konformes Reporting ist entscheidend – Lucanet XBRL stellt sicher, dass Ihre Finanzdaten den globalen regulatorischen Standards entsprechen, während Prozesse optimiert und manuelle Fehler reduziert werden. Dadurch können Finanzteams mehr Produktivität und Agilität in ihre täglichen Arbeitsabläufe einbringen.

Manuelle Aufgaben und langsame Prozesse verzögern Arbeitsabläufe

Schwierigkeiten, mit den sich ändernden regulatorischen Formaten und Deadlines Schritt zu halten.

Inkonsistente, fragmentierte Finanzdaten über mehrere Systeme und Formate hinweg.

Mangelnde Transparenz und Rückverfolgbarkeit, wodurch Audits und Überprüfungen arbeitsintensiv werden.

Herausforderungen bei der Bereitstellung klarer, vergleichbarer Daten für Regulierungsbehörden und Stakeholder. Unternehmen sind mit Unsicherheiten konfrontiert, wenn es um die Einhaltung der Vorschriften bei ihren Finanzberichten geht.

Wichtige Lösungen

Konvertieren, validieren und visualisieren Sie XBRL-Dokumente ganz einfach

Vollständige Inline-XBRL-Compliance

Intuitiver und benutzerfreundlicher XBRL-Tagger für vollständige Inline-XBRL-Compliance für einen präzisen digitalen Berichtsprozess.

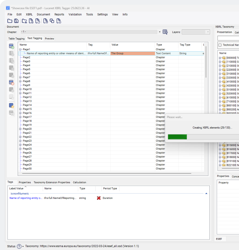
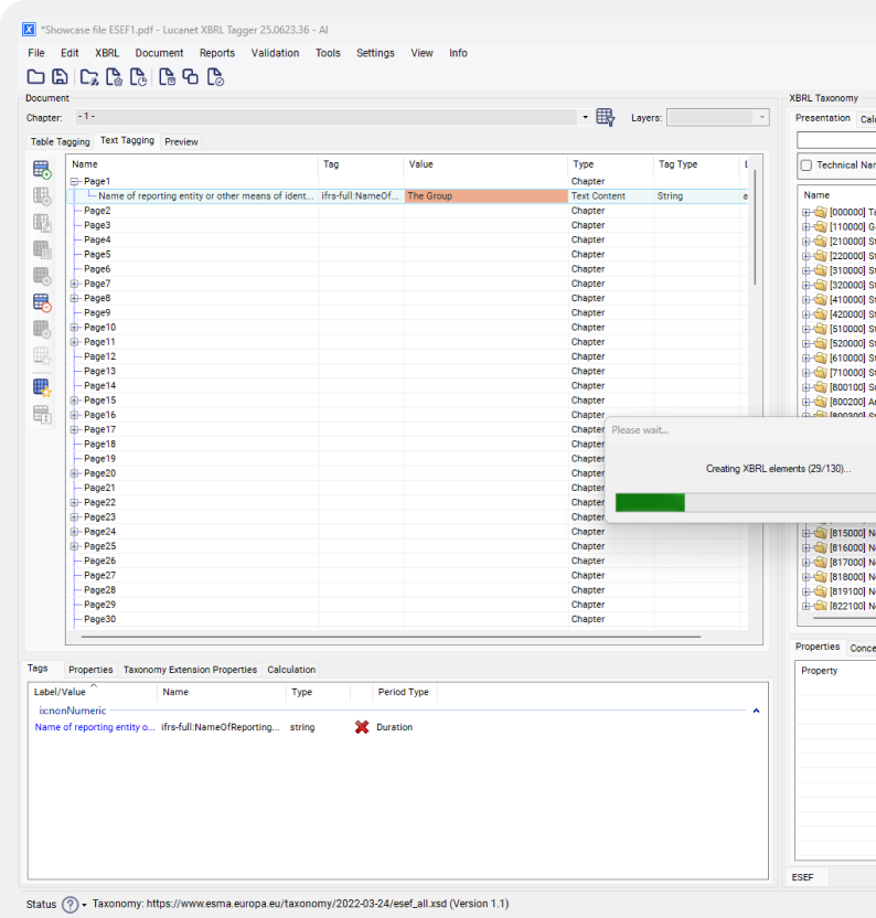
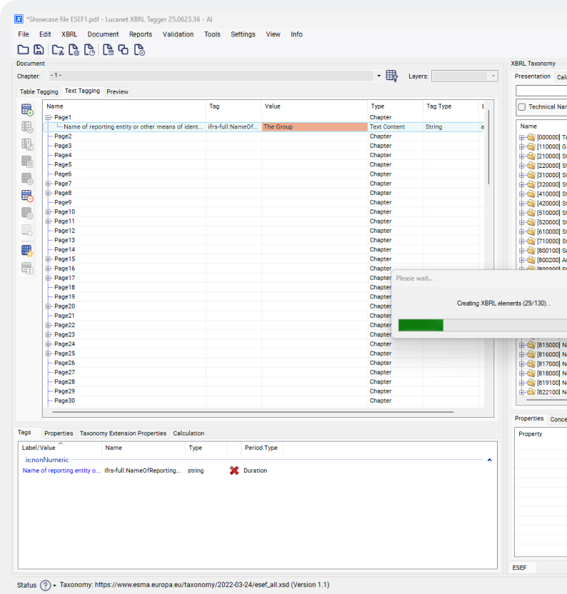
XBRL-Tagger
Nahtlos und zentralisiert

Ein zentraler Ort für die nahtlose Erstellung, Verwaltung, Visualisierung und Analyse von XBRL-Einreichungen.

XBRL-Cloud
Automatisierte Validierung und Audits

Validieren Sie iXBRL- und ESEF-Berichte auf Compliance, Genauigkeit und Einhaltung der Berichtsstandards.

XBRL-Auditor
Visualisieren, validieren und überprüfen

ESEF- und iXBRL-Berichte können mit Lucanet XBRL Vision einfach visualisiert, validiert und überprüft werden, um ein genaues Business Reporting zu gewährleisten.

XBRL-Vision
KI-gesteuerte Automatisierung

Reduzieren Sie die Tagging-Zeit von Tagen auf Minuten mit KI-gestützter Automatisierung.

Die CFO Solution Platform ist Ihre Lösung für Exzellenz im Finanzbereich

Stärken Sie Ihre Finanzteams mit maßgeschneiderten Lösungen der nächsten Generation, die Daten, Menschen und Strategien vereinen, die Effizienz steigern und strategische Entscheidungen vorantreiben – und das alles in einer sicheren, skalierbaren und erstklassigen Cloud-Umgebung.

„Lucanet: ein sicherer und zuverlässiger Partner für die Erstellung von Konzernabschlüssen entsprechend dem European Single Electronic Format (ESEF). „Ich habe die Fachkompetenz, Präzision und Verfügbarkeit sehr geschätzt, die das Team von Lucanet bei der Erstellung des Finanzabschlusses im XHTML-Format mit dem XBRL-Tagger von Lucanet gezeigt hat.“

Giovanni Bozzetti, CFO

Kontaktieren Sie uns