Management-rapportages

Automatiseer belangrijke processen en minimaliseer menselijke fouten bij het opstellen van financiële rapportages en directie- en managementpresentaties

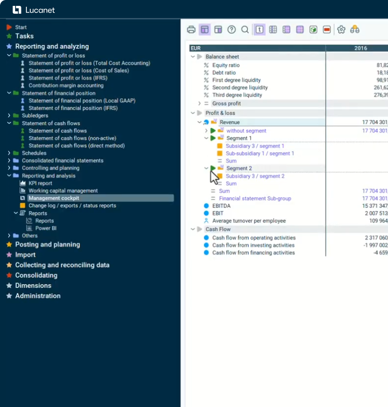
Managementrapportage

Belangrijkste kenmerken

Managementrapportage eenvoudig gemaakt met Lucanet

Transformeer Excel-sjablonen in krachtige geautomatiseerde rapporten

Ontwerp je sjablonen precies zoals jij het wilt met Excel. Sla ze op en genereer direct rapporten door heel eenvoudig je parameters te selecteren.

Bekijk in één oogopslag je meest kritieke financiële kengetallen

Vergelijk kerncijfers met dynamische visualisaties en krijg toegang tot essentiële informatie vanaf elk apparaat – desktop of mobiel.

Navigeer met precisie door je financiële gegevens met flexibele weergaveopties

Schakel naadloos tussen tijdreeksanalyses, detailweergaves van groepsstructuren en kostenplaatsgroepen – allemaal verbeterd met sparklines en grafische elementen.

Profiteer van configureerbare vergelijkingsweergaven

Volg variaties met sparklines en gekleurde kolommen. Zodra ze zijn gedefinieerd, zijn weergaven direct toegankelijk in de rapportagesoftware vanuit elke structuur en evaluatie.

Verbeter vergelijkingsweergaven met een stoplichtfunctie

Toon ad hoc-grafieken (met verschillende soorten diagrammen) voor eenvoudige visualisatie van elk rapport. Grafieken worden dynamisch bijgewerkt wanneer een item of de tijdshorizon wordt gewijzigd.

Bekijk in één oogopslag je meest kritieke financiële kengetallen

Profiteer van alle evaluatiemogelijkheden, zoals weergaven, vergelijkingen, opmerkingen en grafieken.

Het CFO Solution Platform - het ultieme platform voor financiële uitmuntendheid

Geef je financiële teams de beschikking over geavanceerde, speciaal ontwikkelde oplossingen die gegevens, mensen en strategie verenigen, de efficiëntie verhogen en strategische beslissingen sturen - allemaal in een veilige, schaalbare en toonaangevende cloudomgeving.

Klantverhalen

Meer dan 6.000 tevreden klanten wereldwijd

Neem contact met ons op