Intercompany-afstemming opnieuw bekeken

Decentraliseer je intercompany-afstemming met precisie, zodat je afwijkingen kunt opsporen voordat ze uitgroeien tot kostbare problemen

Intercompany-afstemming

Intercompany-afstemming

Automatiseer intercompany-afstemming met snelheid en nauwkeurigheid

 

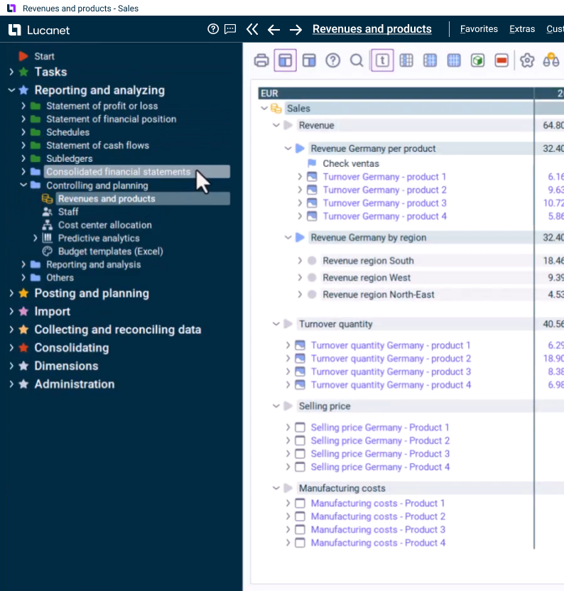
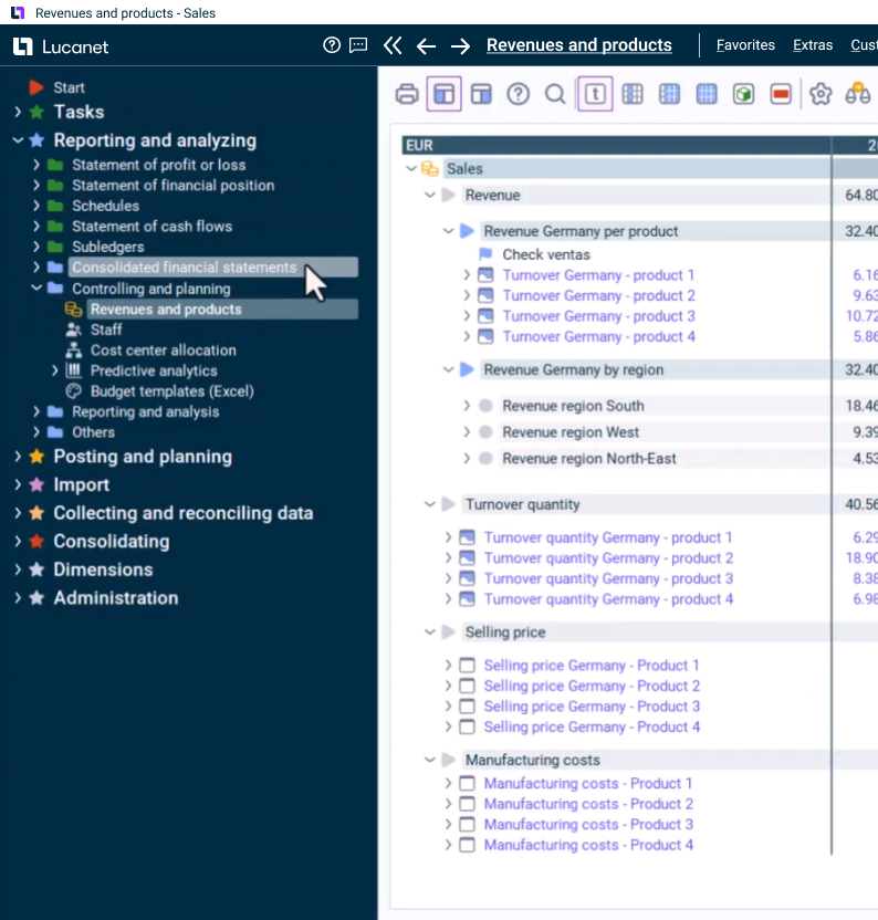
Pas de rapportage aan op de behoeften van je organisatie

Pas gestandaardiseerde rapportagepakketten voor Duitse GAAP (HGB) en IFRS aan je specifieke eisen aan.

Zorg voor nauwkeurigheid met geautomatiseerde gegevensvalidatie

Configureer real-time valideringsregels om fouten op te sporen en te corrigeren vóór consolidatie.

Leg nauwkeurige financiële gegevens vast bij de bron

Gebruik aanpasbare invoerformulieren met geautomatiseerde partnertoewijzing voor nauwkeurigheid bij elke stap.

Los intercompany-discrepanties op met duidelijkheid

Identificeer en pak mismatches onmiddellijk aan met een intuïtieve interface die is ontworpen voor efficiëntie.

Volg de voortgang van gegevensverzameling in real time

Bewaak de compliance van het bedrijf, markeer ontbrekende gegevens en identificeer knelpunten vanuit één dashboard.

Het CFO Solution Platform - het ultieme platform voor financiële uitmuntendheid

Geef je financiële teams de beschikking over geavanceerde, speciaal ontwikkelde oplossingen die gegevens, mensen en strategie verenigen, de efficiëntie verhogen en strategische beslissingen sturen - allemaal in een veilige, schaalbare en toonaangevende cloudomgeving.

Klantverhalen

Meer dan 6.000 tevreden klanten wereldwijd

Neem contact met ons op