XBRL-tagger

Vereenvoudig je digitale rapportageproces met de bewezen en gebruiksvriendelijke XBRL Tagger voor volledige Inline XBRL-compliance

XBRL tagger

Naleving van regelgeving en toenemende druk

Klanten hebben moeite om bij te blijven met het voortdurend veranderende landschap van financiële regelgeving, dat vraagt om nauwkeurige en consistente rapportage in XBRL-formaat.

Handmatige gegevensinvoer en validatie binnen het bedrijf zorgen ervoor dat teams zich richten op routinematige taken in plaats van strategische projecten.

Discrepanties en fouten kunnen insluipen, vooral als gegevens afkomstig zijn uit verschillende systemen. Dit kan resulteren in onbetrouwbare verklaringen die het vertrouwen en de reputatie schaden.

Veel klanten ervaren problemen bij het integreren van XBRL-taggingoplossingen met hun bestaande financiële systemen, wat leidt tot operationele inefficiënties en vertragingen bij de adoptie.

Maak kennis met de Tagger Agent

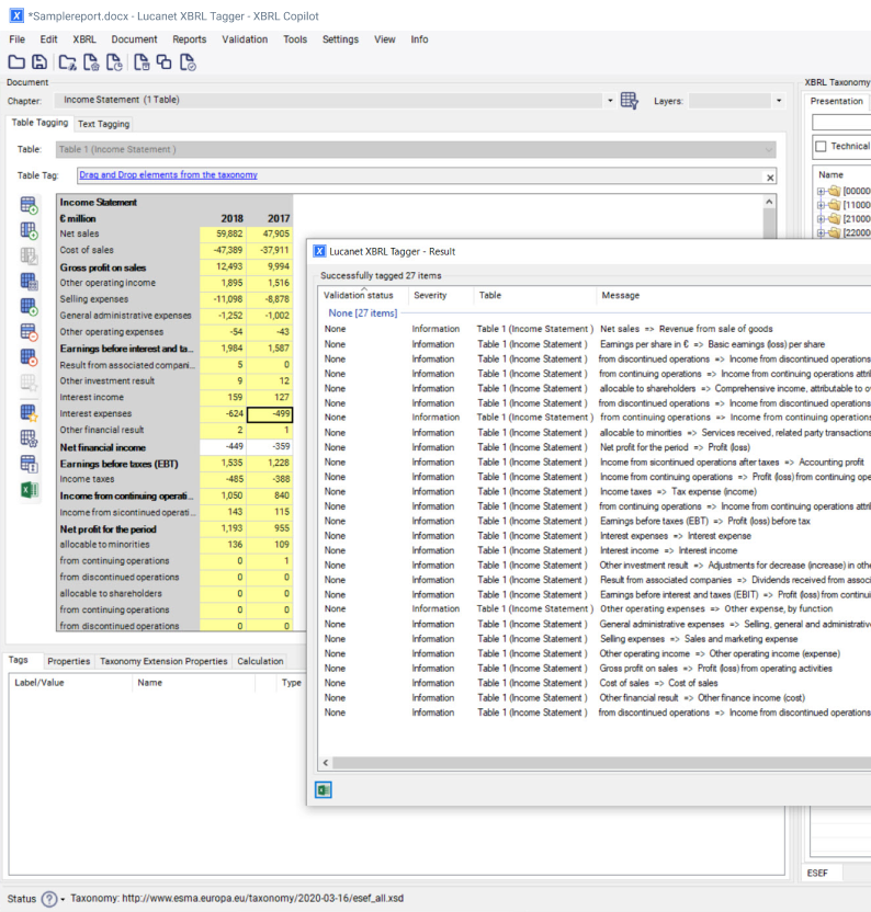
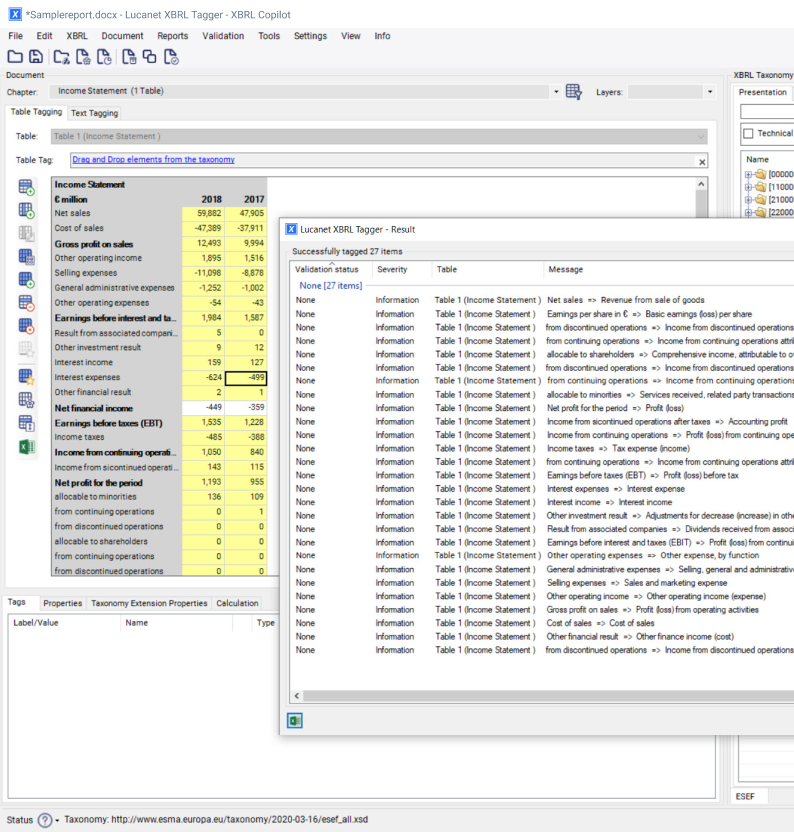
De Lucanet Tagger Agent brengt AI-gestuurde automatisering naar XBRL-rapportage, waardoor handmatig taggen, dat voorheen dagen duurde, wordt teruggebracht tot slechts enkele uren. Met drie kernfunctionaliteiten – narratief taggen, numeriek tabeltaggen en automatische aanmaak van berekeningslinkbases – stroomlijnt het workflows, verbetert het de nauwkeurigheid en vermindert het compliance-risico's.

Gebouwd voor Europese standaarden zoals ESEF, UKSEF en NL-GAAP (gebaseerd op IFRS), ondersteunt het meertalige rapportage en integreert het naadloos in je processen. Deze human-in-the-loop benadering zorgt voor governance, terwijl finance-teams zich kunnen richten op review en validering. De Tagger Agent, nu beschikbaar voor desktop, is jouw slimmere en snellere manier om compliance te bereiken tijdens dit rapportageseizoen.

XBRL Tagger Agent

OPLOSSINGEN OP ENTERPRISE-NIVEAU

Geïntegreerde oplossingen voor alle CFO-taken.

Gecentraliseerd en modern

Werk naadloos en eenvoudig samen met een webgebaseerde XBRL Tagger die modern, gecentraliseerd en intuïtief in gebruik is – ideaal voor verspreide financiële teams.

Versnel workflows en processen

Elimineer handmatige tagging van tekstblokken met onze Copilot-functionaliteit, zodat je team flexibel kan blijven werken met beperkte bandbreedte en middelen.

Ondersteunt alle regionale, nationale en internationale taxonomieën

XBRL Tagger is XBRL-gecertificeerd en biedt volledige ondersteuning voor alle bestaande en opkomende regionale, nationale en internationale taxonomieën – ESEF, IFRS, UKSEF, iXBRL – waarmee wordt voldaan aan de relevante financiële rapportagestandaarden.

Minder handmatig werk

Lucanet XBRL Tagger beschikt over robuuste automatiseringsfuncties die je financiële teams helpen tijd te besparen met minder handmatige inspanning, dankzij snelle en nauwkeurige gegevens-tagging.

Nauwkeurigheid van gegevens en compliance

XBRL Tagger biedt directe feedback en validatie via protocollen die de nauwkeurigheid en compliance van je rapporten garanderen.

Rapporten maken in iXBRL-indelingen

Lucanet XBRL Tagger ondersteunt alle geldige XBRL 2.1-compatibele taxonomieën, zodat gebruikers direct iXBRL-rapporten kunnen maken, waaronder ESEF, ISSB, ESRS, KVK en andere

 

Geïntegreerd met Lucanet Disclosure Management

Gebruikers kunnen eenvoudig documenten overzetten van de Lucanet Disclosure Management-oplossing naar XBRL Tagger en zonder onderbrekingen doorgaan met tagging in hun dagelijkse workflows.

Het CFO Solution Platform - het ultieme platform voor financiële uitmuntendheid

Geef je financiële teams de beschikking over geavanceerde, speciaal ontwikkelde oplossingen die gegevens, mensen en strategie verenigen, de efficiëntie verhogen en strategische beslissingen sturen - allemaal in een veilige, schaalbare en toonaangevende cloudomgeving.

"Lucanet: een veilige en betrouwbare partner voor het opstellen van geconsolideerde financiële rapportages volgens het European Single Electronic Format (ESEF). Ik heb de professionele competentie, precisie en beschikbaarheid van het Lucanet-team tijdens het opstellen van de financiële rapportages in XHTML-formaat, met behulp van de Lucanet XBRL Tagger, zeer gewaardeerd."

Giovanni Bozzetti, CFO bij Caleffi S.p.A.

Neem contact met ons op