Confiado por marcas líderes en el sector
Premios
Una plataforma líder en las clasificaciones
Ventajas
Libérese de la sobrecarga de datos con nuestra solución de informes inteligentes
Obtenga una visión completa de sus finanzas mediante los informes personalizables, las visualizaciones dinámicas y un seguimiento flexible de los KPI, un solo sistema intuitivo. Intégrelo sin problemas con Excel y sus herramientas de BI favoritas mientras mantiene el control total para hacer ajustes sobre la marcha.
Visión completa
Obtenga acceso instantáneo a informes estándares y ad hoc con visualizaciones enriquecidas, análisis comparativos y capacidades multidivisa, todo adaptado a sus necesidades.
Flexibilidad
Modifique fácilmente las estructuras, añada indicadores clave de rendimiento (KPI) y haga un seguimiento de las estadísticas en un sistema transparente que se adapta a los requisitos cambiantes de su empresa.
Integración de Excel
Conéctese sin problemas con Excel para el análisis interactivo de datos y la generación automatizada de informes con nuestro potente complemento de Excel.
Integración de BI
Conecte sus herramientas de BI preferidas, como Tableau, QlikView y Power BI, entre otras, para obtener datos y visualizaciones aprovechando una única fuente de datos en todo su ecosistema de análisis.
Ahorro de tiempo
Elimine las tareas manuales relacionadas con los datos y ponga su atención en el análisis estratégico que aumenta el valor empresarial.
Solución de software de autoservicio
Tome el control de sus informes con herramientas de autoservicio intuitivas que reducen la dependencia del departamento de TI y dan más poder a los equipos financieros.
Características clave
Informes de gestión simplificados con Lucanet
-
Informes con solo pulsar un botón
-
Visualización del panel de control de gestión
-
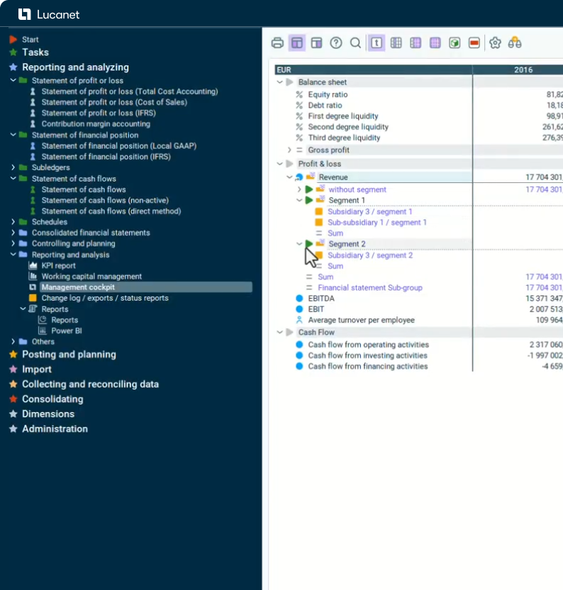
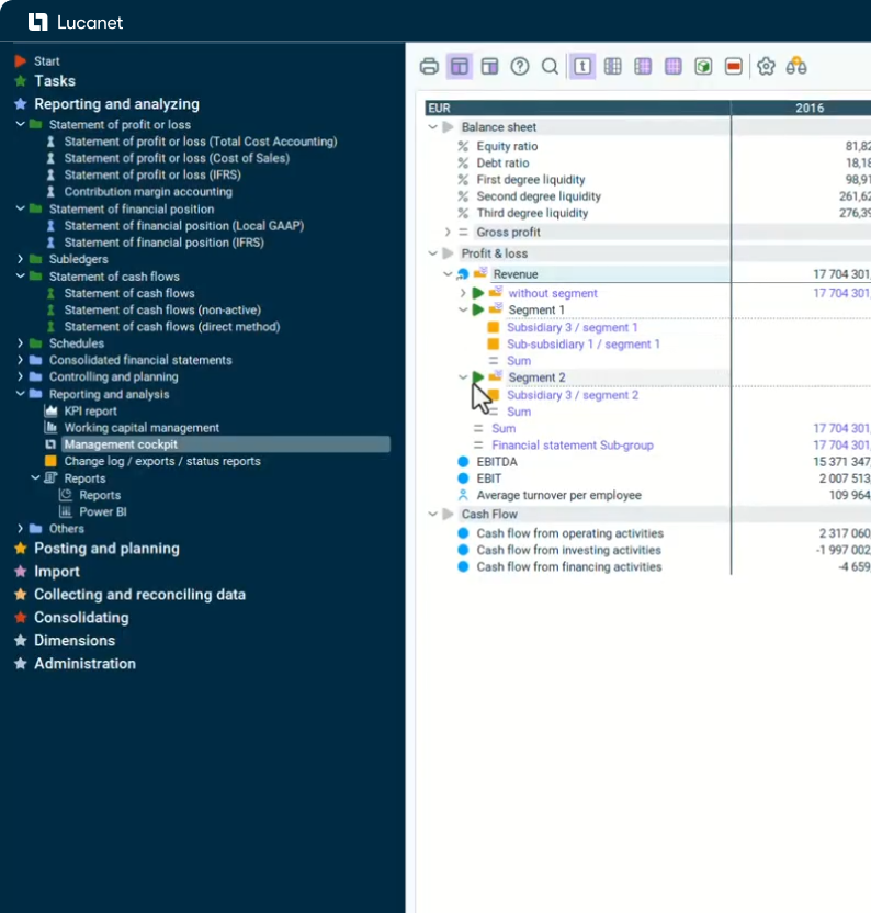
Cuenta de pérdidas y ganancias con todos los detalles a lo largo del tiempo en el desglose de la estructura del grupo
-
Vista comparativa (real-planificación-previsión) con función de comentarios
-
Vista comparativa (real-planificación) con función de semáforo y gráfico
-
Panel de control de gestión con indicadores y desglose hasta el nivel de segmento
Certificaciones
Información técnica y de seguridad
Mediante el uso de estándares establecidos en el sector, Lucanet garantiza la protección de la información de la empresa, los clientes y los socios.