Consolidación financiera

Olvídese de la consolidación manual. Nuestra solución inteligente automatiza el proceso y le proporciona una ruta clara y guiada hacia unos datos financieros listos para la auditoría en menos tiempo

Características principales

Todo lo que necesita para manejar con facilidad incluso las operaciones más complejas

Convierta la elaboración de informes complejos multiestándares en un proceso simplificado

Concilie automáticamente entre los GAAP locales, las IFRS y los GAAP de EE. UU. con registros de auditoría claros y un seguimiento detallado de los ajustes.

Cree y modifique jerarquías financieras con un clic

Ayude a su equipo a gestionar estructuras complejas sin esfuerzo. Cree elementos multilingües, personalice jerarquías y actualice estructuras organizativas en tiempo real.

Automatice cada paso, desde los relacionados con asuntos jurídicos y de gestión hasta los resultados reales y la planificación

Ejecute consolidaciones complejas en segundos. elimine automáticamente las transacciones intercompany, concilie en todos los niveles y genere resultados conformes para cada escenario.

Convierta datos de múltiples divisas al instante con los tipos de cambio en vivo del BCE y un seguimiento completo

Gestione sin problemas las transacciones globales con la conversión automática de divisas. Acceda a los tipos del BCE en tiempo real, introduzca los tipos históricos y realice un seguimiento de los impactos de las divisas en todo su modelo financiero.

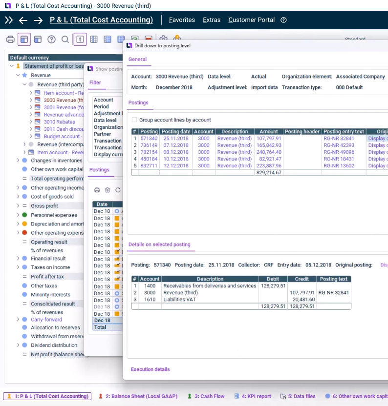
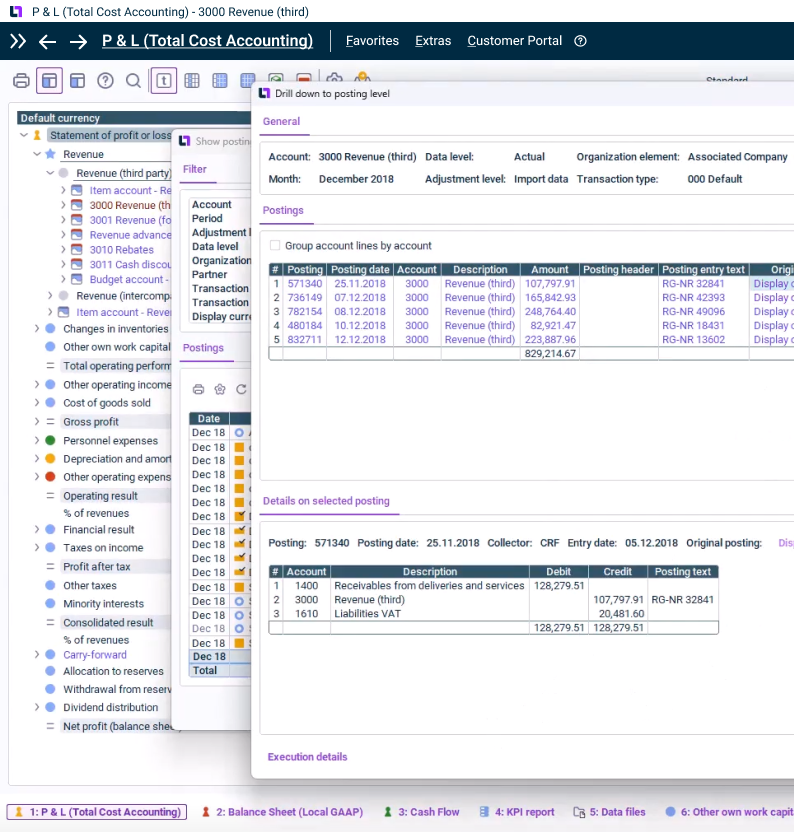
Pase de los datos a nivel de grupo a las transacciones individuales sin esfuerzo

Acceda instantáneamente a cada capa de sus datos financieros, desde resúmenes ejecutivos hasta transacciones individuales, e incluso documentos escaneados de su sistema de gestión.

La mejor CFO Solution Platform para la excelencia financiera

Empodere a sus equipos financieros con soluciones de próxima generación y diseñadas específicamente para unificar datos, personas y estrategia; así, mejorará la eficiencia y facilitará la toma de decisiones estratégicas, todo en un entorno en la nube seguro, escalable y de primera clase.

Historias de clientes

Más de 6.000 clientes satisfechos en todo el mundo

Recursos relacionados

Descargue nuestras guías

Mejore su rendimiento

La consolidación y planificación en una sola plataforma pone fin a la era de la fragmentación

eBook

La consolidación y planificación en una sola plataforma pone fin a la era de la fragmentación

La era de los sistemas financieros fragmentados ha llegado a su fin. Descubre cómo la consolidación y la planificación en una única plataforma transforma las operaciones financieras, elimina las soluciones manuales y proporciona información en tiempo real que facilita la toma de decisiones estratégicas.

Transición de las Normas de Contabilidad Nacionales a las NIIF: justificación e implementación

White paper

Transición de las Normas de Contabilidad Nacionales a las NIIF: justificación e implementación

Las Normas Internacionales de Información Financiera (NIIF) se han convertido en el conjunto de normas de contabilidad reconocidas mundialmente.

Método de fondo de comercio completo frente al método de revalorización: una comparación de la consolidación de capital según los US-GAAP, las NIIF y el HGB

White paper

Método de fondo de comercio completo frente al método de revalorización: una comparación de la consolidación de capital según los US-GAAP, las NIIF y el HGB

Descubra cómo el método de fondo de comercio completo y el método de revalorización afectan a las diferentes cifras clave del grupo y qué ventajas e inconvenientes ofrecen.

Contacto