XBRL Tagger

Semplifica il tuo processo di reporting digitale con XBRL Tagger, uno strumento collaudato e intuitivo per la piena conformità Inline XBRL.

XBRL tagger

La compliance normativa è in costante aumento

I clienti fanno fatica a tenere il passo con il panorama in continua evoluzione delle normative finanziarie che richiedono un reporting preciso e coerente in formato XBRL.

Inserire manualmente i dati e validarli in tutta l'azienda significa che i team si concentrano su compiti banali invece che su progetti strategici.

Le discrepanze e gli errori possono emergere soprattutto se i dati provengono da sistemi eterogenei, con il risultato di Bilanci inaffidabili che possono compromettere la fiducia e la reputazione.

I clienti affrontano frequentemente difficoltà nell'integrazione delle soluzioni di taggatura XBRL con i sistemi finanziari esistenti, causando inefficienze operative e ritardi.

Scopri il Tagger Agent

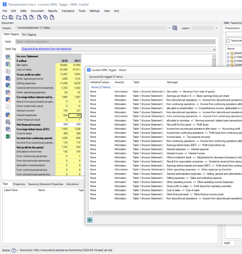
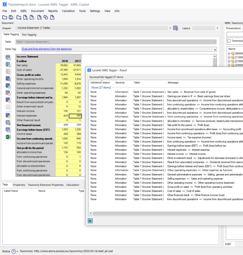
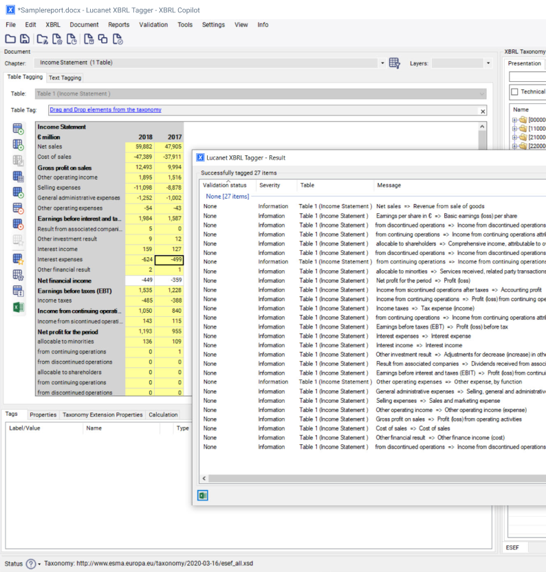
L'agente Lucanet Tagger introduce l'automazione basata sull'IA nel reporting XBRL, riducendo i giorni di taggatura manuale a poche ore. Con tre capacità principali – tagging narrativo, tagging numerico delle tabelle e creazione automatizzata di linkbase di calcolo – ottimizza i flussi di lavoro, migliora l'accuratezza e riduce i rischi di conformità.

Progettato per standard europei come ESEF, UKSEF e NL-GAAP (basato su IFRS), supporta la rendicontazione multilingue e si integra perfettamente nei Suoi processi. Questo approccio human-in-the-loop garantisce la governance, consentendo ai team finanziari di concentrarsi sulla revisione e validazione. Disponibile per desktop, il Tagger Agent è il tuo percorso più intelligente e veloce per raggiungere la compliance in questa stagione di rendicontazione.

XBRL Tagger Agent

SOLUZIONI DI LIVELLO ENTERPRISE

Soluzioni integrate per tutte le necessità dei CFO.

Integrato e moderno

Collabora senza problemi e con facilità utilizzando XBRL Tagger basato sul web, uno strumento moderno, centralizzato e intuitivo, l'ideale per i team finanziari.

Accelerare i flussi di lavoro e i processi

Elimina la taggatura manuale dei blocchi di testo con la nostra funzionalità Copilot, con la sicurezza che il tuo team possa continuare a operare in modo agile.

Supporta tutte le tassonomie locali e internazionali

XBRL Tagger è certificato da XBRL International e offre pieno supporto per tutte le tassonomie nazionali e internazionali esistenti e future (ESEF, IFRS, UKSEF, ESRS, iXBRL) garantendo la conformità agli standard di reporting finanziario e di sostenibilità.

Minore impegno manuale

Lucanet XBRL Tagger presenta funzionalità di automazione che garantiscono ai team di risparmiare tempo con un minore impegno manuale grazie a una taggatura rapida e accurata dei dati.

Accuratezza dei dati e compliance

XBRL Tagger fornisce feedback e validazione immediati tramite protocolli che garantiscono l'accuratezza e la conformità dei dati nei Bilanci.

Crea documenti nei formati iXBRL

Lucanet XBRL Tagger supporta tutte le tassonomie conformi a XBRL 2.1, consentendo agli utenti di creare immediatamente dei documenti nei formati iXBRL, inclusi ESEF, ISSB, ESRS, KVK e altri.  

 

Integrato con Lucanet Disclosure Management

Gli utenti possono facilmente trasferire i documenti dalla soluzione Lucanet Disclosure Management a XBRL Tagger e continuare a taggare nei flussi di lavoro quotidiani senza interruzioni.

La CFO Solution Platform perfetta per l'eccellenza finanziaria

Potenzia i tuoi team finanziari con soluzioni di nuova generazione, progettate appositamente per integrare dati, persone e strategie, migliorando l'efficienza e orientando le decisioni strategiche, il tutto in un ambiente cloud sicuro, scalabile e di qualità.

"Lucanet: un partner sicuro e affidabile per la preparazione dei Bilanci Consolidati secondo l'European Single Electronic Format (ESEF). Ho apprezzato enormemente la competenza professionale, la precisione e la disponibilità che il team di Lucanet ha dedicato alla preparazione del bilancio in formato XHTML, utilizzando il Tagger XBRL di Lucanet."

Giovanni Bozzetti, CFO presso Caleffi S.p.A.

Contattaci