Riconciliazione intercompany reimmaginata

Decentralizza la riconciliazione intercompany con precisione, consentendoti di rilevare le discrepanze prima che diventino costosi problemi.

Riconciliazione intercompany

Riconciliazione intercompany

Automatizza la riconciliazione intercompany con velocità e precisione

 

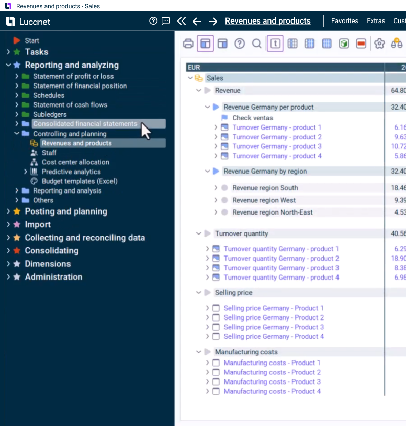
Personalizza il reporting in base alle esigenze della tua organizzazione

Adatta i pacchetti di reporting standardizzati per i GAAP tedeschi (HGB) e gli IFRS per soddisfare le tue esigenze specifiche.

Garantisci l'accuratezza con la convalida automatizzata dei dati

Configura le regole di validazione in tempo reale per rilevare e correggere gli errori prima ancora del consolidamento.

Acquisisci dati finanziari precisi alla fonte

Utilizza moduli di input personalizzabili con assegnazione automatica dei partner per l’accuratezza in ogni fase.

Risolvi le discrepanze intercompany con chiarezza

Identifica e risolvi istantaneamente i disallineamenti con un'interfaccia intuitiva progettata per l'efficienza.

Monitora l'avanzamento della raccolta dati in tempo reale

Monitora la compliance aziendale, segnala i dati mancanti e identifica i colli di bottiglia da un'unica dashboard.

La CFO Solution Platform perfetta per l'eccellenza finanziaria

Potenzia i tuoi team finanziari con soluzioni di nuova generazione, progettate appositamente per integrare dati, persone e strategie, migliorando l'efficienza e orientando le decisioni strategiche, il tutto in un ambiente cloud sicuro, scalabile e di qualità.

Storie dei clienti

Oltre 6.000 clienti soddisfatti in tutto il mondo

Contattaci